【DeepSeek-V4昇腾首发系列干货】NPU DeepSeek-V4推理优化实践
DeepSeek团队发布了最新的模型DeepSeek-V4系列模型,包含DeepSeek-V4 Flash和DeepSeek-V4 Pro两种规格。在DeepSeek-V3.2的稀疏Attention(DeepSeek Sparse Attention)的基础上,在不同层间进一步通过KV Cache滑窗 (Window Cache) 和压缩算法 (KV Cache Compress),减少Atte
原文链接(链接跳转异常请到原文中查看):NPU DeepSeek-V4推理优化实践
直播回放链接:DeepSeek-V4昇腾首发:基于CANN的训推优化实践
DeepSeek团队发布了最新的模型DeepSeek-V4系列模型,包含DeepSeek-V4 Flash和DeepSeek-V4 Pro两种规格。在DeepSeek-V3.2的稀疏Attention(DeepSeek Sparse Attention)的基础上,在不同层间进一步通过KV Cache滑窗 (Window Cache) 和压缩算法 (KV Cache Compress),减少Attention的计算和访存开销,可以大幅提升长序列的计算效率,降低推理的成本。本实践0 Day支持了DeepSeek-V4的模型推理部署,并适配支持Atlas A3和950PR/DT多代际昇腾芯片,提供长达1M序列的高性能推理能力。
针对新模型结构特点,实践打造了低时延、高吞吐的部署方案,创新设计高性能NPU融合Kernel和多流并行方案,大幅提升推理性能。在量化支持上,本实践在Atlas A3平台适配了W8A8C16(Int8)量化方案,在950PR/DT芯片上支持了原生Hybrid FP8-MXFP4混合量化模式,以及硬件亲和的Hybrid MXFP8-MXFP4模式,充分发挥不同硬件的算力优势。本实践同步开源了TileLang和PyPTO实现,为高效算子开发提供可直接参考的样例,仅需几百行代码即可完成复杂融合kernel的开发工作。
针对DeepSeek-V4模型的新结构,本次开源提供了一系列高性能融合算子,主要包括:
-
针对多Layer交织的Window/Sparse/Compress Attention,提供了SparseAttnSharedKV (SAS)统一接口支持多种Attention计算。
-
针对不同的Compress Ratio,支持Compressor和CompressEpilog融合算子,实现Cache的高效压缩与更新。
-
强化LightningIndexer(LI)算子功能,新增Compress Ratio特性支持。
-
针对mHC (Manifold-Constrained Hyper-Connections) 架构,提供了HCPre和HCPost融合算子。
上述融合算子的Ascend C实现,均已在0 Day开源。此外,本次开源还提供了PyPTO和TileLang实现,为高效算子开发提供可直接参考的样例,仅需几百行代码即可完成复杂融合kernel的开发工作。
Highlights
- 整体部署策略沿用DeepSeek的EP并行方案,针对模型的新结构特征,设计实现NPU亲和的并行策略,支持
Atlas A3和950PR/DT多代际昇腾芯片部署,提供长达1M序列的高性能推理能力。模型推理代码已在本仓开源,同时也适配了主流开源推理框架vLLM和SGLang。 - 基于Ascend C开源发布HC Pre和HC Post融合算子,高性能计算mHC的前后处理流程。Ascend C Kernel技术文档和代码已开源。
- 基于PyPTO发布HC Pre和MLAProlog融合算子,提高融合算子的编程易用性,算子前端无需感知芯片的代际差异,后端通过pass IR和PTO-ISA指令进行区分,实现代际兼容。PyPTO Kernel技术文档、PTO-ISA的使用指南和代码已开源。
- 开源社区TileLang同步支持了DeepSeek-V4中的所有新增算子开发,并分别对应Tilelang-Ascend的Expert和Developer开发模式,提供Ascend C基础指令和PTO AS两种对接层次,为各种编程前端语言和编译器提供多层开放接口,在tile-ai开源社区发布,TileLang Kernel技术文档和代码已同步开源。
- 基于NpuGraphEx后端,叠加dynamo编译缓存、静态编译等独有特性,释放昇腾算力,实现极致的图模式加速。
950PR/DT支持原生Hybrid FP8-MXFP4混合量化模式,可实现权重无损平滑迁移。同时本实践支持采用MXFP8替代原生FP8计算,在Prefill或Decode高吞吐场景下进一步提升计算效率。- 基于上述优化点,CANN已0 Day支持DeepSeek-V4推理部署。Decode的参考性能:DeepSeek-V4 Flash在
950DT芯片16卡128K序列场景TPOT小于10ms;在Atlas A3平台64卡8K序列场景Decode单卡吞吐4388TPS@30ms。
Outline
模型结构
DeepSeek-V4每个Layer包含mHC、Attention和Mixture of Experts (MoE)三种模块。相较于DeepSeek-V3.2,DeepSeek-V4在Attention部分沿用了LI稀疏注意力机制,并新增了滑窗注意力机制 (Window Attention) 和KV Cache压缩技术,使得Attention的整体计算量、访存量保持在较低水平(对比Full Cache),从而大幅提升长序列下的性能表现。
DeepSeek-V4模型的结构如下图所示:
受篇幅所限,图片所呈现的内容简化表达了部分结构。
Attention 稀疏与压缩
-
在模型的前两层,Deepseek-V4 Flash采用Window Attention (SWA),使用
sliding_window=128大小的KV Cache,有效降低Attention的计算量和KV Cache的内存占用;Deepseek-V4 Pro则使用128倍Compress Ratio,通过Compressor将Full Cache压缩128倍 (HCA); -
在后续的层中,交替使用Compressed Sparse Attention (CSA)和Heavily Compressed Attention (HCA),通过Compressor将Full Cache压缩4倍 (CSA) 或128倍 (HCA);
-
在CSA层中,在压缩后的Cache上通过LI叠加KV Cache稀疏技术,选取Top 512对KV参与Attention计算,进一步提升长序列下的性能表现;
-
Attention计算采用MQA (Multi-Query Attention)而非MLA,不再区分Prefill和Decode的计算流差异(
naive或者absorb),同时引入attention_sink参数。
MoE 专家
| 模型规格 | 路由专家数 | 共享专家数 | 单Token路由专家激活参数量 |
|---|---|---|---|
| 285B | 256 | 1 | 6G |
| 1.6T | 384 | 1 | 22.5G |
在MoE部分,DeepSeek-V4 MoE模块参数详见上表,每次激活6个路由专家和1个共享专家。在专家选取上,前3层采用了hash routing,后40层则采用可学习的soft routing。
mHC (Manifold-Constrained Hyper-Connections)
mHC是对于传统残差连接的扩展,它将hidden_state从一路扩展到多路,在Attention/MoE计算前通过Pre Mapping融合回一路,保持Attention/MoE的计算过程不变。对于Attention和MoE的输出结果,再通过Post Mapping扩展回多路,同时多路残差通过Res Mapping进行特征融合,融合结果与Post Mapping结果加和,得到mHC输出。

图片源自mHC论文 Manifold-Constrained Hyper-Connections (Xie et al., 2026)
KV Cache内存分析
- 在DeepSeek-V4中,通过多种算法有效降低KV Cache占用的内存。SWA仅需保留
sliding_window大小的KV Cache;在压缩Cache的层中,KV Cache中存储压缩后的KV,内存大小为:
b a t c h _ s i z e × ( k v _ l e n g t h / / c o m p r e s s _ r a t i o ) × h e a d _ d i m × s t o r a g e _ b y t e s × n u m _ c o m p r e s s _ l a y e r s \mathrm{batch\_size}\times (\mathrm{kv\_length} // \mathrm{compress\_ratio} ) \times \mathrm{head\_dim} \times \mathrm{storage\_bytes} \times \mathrm{num\_compress\_layers} batch_size×(kv_length//compress_ratio)×head_dim×storage_bytes×num_compress_layers - 未满足压缩长度,暂时不被压缩的
kv_state和对应的score_state,会被保存在remainder中。因此remainder的最大大小为:
b a t c h _ s i z e × ( c o m p r e s s _ r a t i o − 1 ) × c o m p r e s s _ d i m × s t o r a g e _ b y t e s × n u m _ c o m p r e s s _ l a y e r s \mathrm{batch\_size}\times (\mathrm{compress\_ratio - 1}) \times \mathrm{compress\_dim} \times \mathrm{storage\_bytes} \times \mathrm{num\_compress\_layers} batch_size×(compress_ratio−1)×compress_dim×storage_bytes×num_compress_layers - 在压缩倍率为4的层中(CSA),采用了LI进一步稀疏KV Cache,因此与DeepSeek-3.2类似,LI需要保留对应的Indexer Cache。为了与KV Cache的压缩对应,在LI中也通过Compressor模块进行了4倍压缩,因此Indexer Cache的存储数据量也为压缩后的长度,如当前的
kv_length不满足压缩长度,则会暂存在indexer_kv_state和indexer_score_state中。
综合来看,得益于滑窗和高倍率压缩,不保留Full Cache可以使得KV Cache整体存储的数据量明显降低,如128k序列,在128倍压缩(HCA)后,仅需保留1k KV;在4倍压缩(CSA)后,保留32k KV,对于长序列下的内存压力得以显著缓解。
针对上述的差异和模型特点,本实践设计了NPU亲和的并行策略,并实现了SAS, Compressor, LI, GatingTopK, mHC等融合Kernel,详细介绍请参考后续章节。
融合Kernel
使用融合Kernel可以获得算子间的数据流优化、流水并行、减少算子调度开销等优化收益。在DeepSeek-V4中,本次开源的融合算子覆盖Attention、MoE、mHC等各模块。
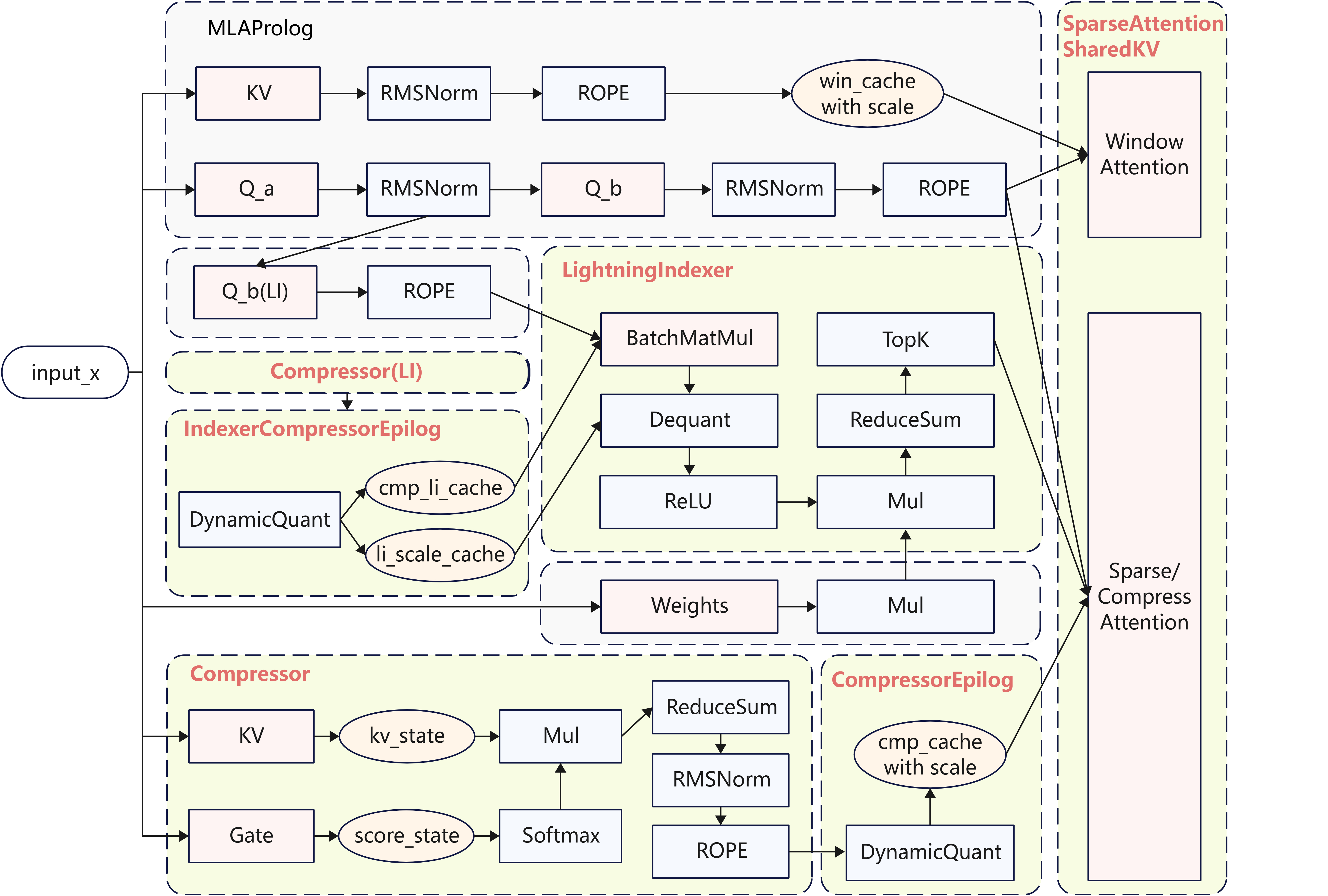
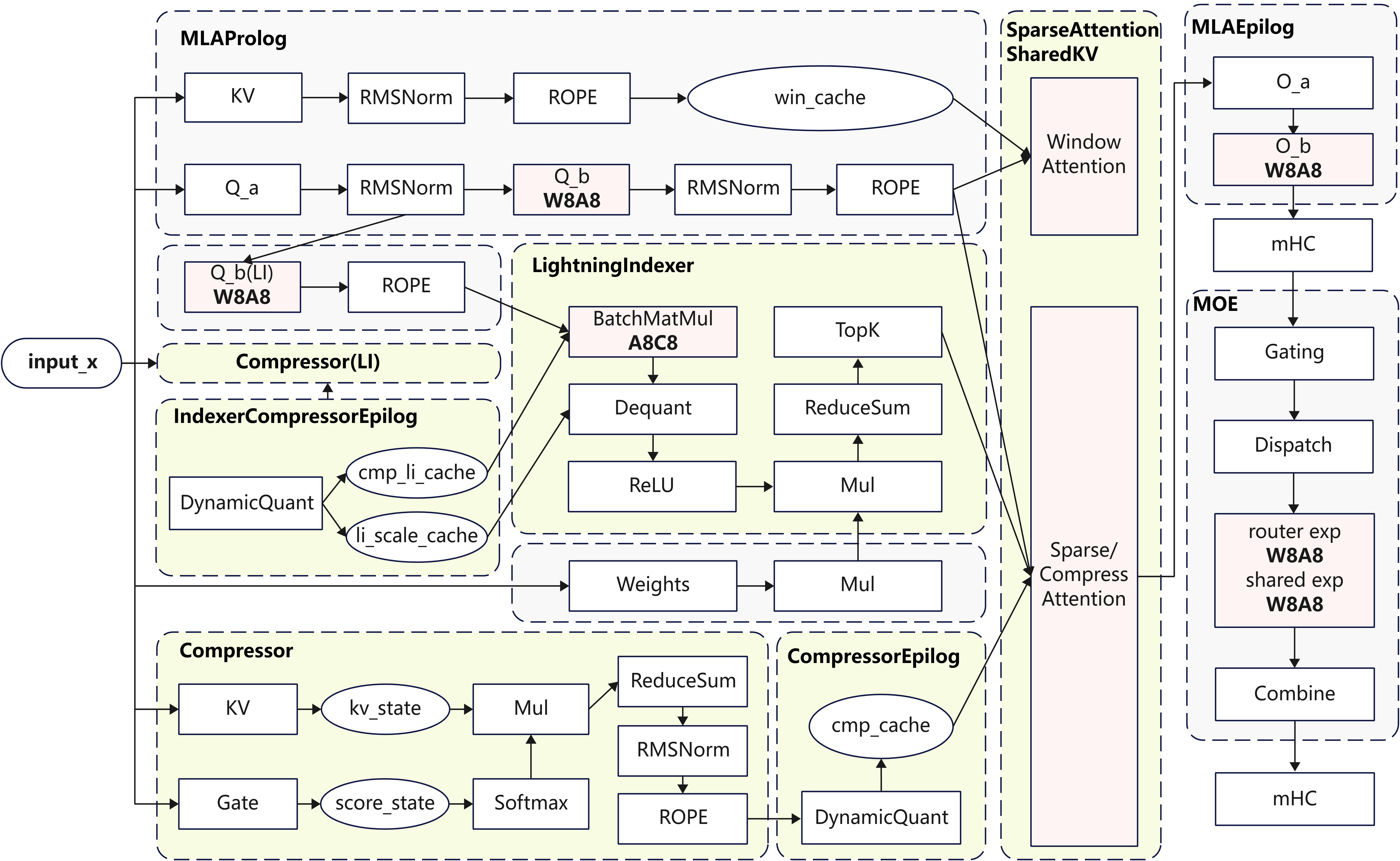
Attention部分的融合算子包括Compressor、LI、KvCompressEpilog、IndexerCompressEpilog、SAS,其整体结构如下图所示:

LI部分Compressor结构与KV的Compressor结构相同,图中简化表示。
- Compressor:包含了KV/Gate的Linear计算和
kv_state/score_state更新,并选取对应的数据(CSA场景存在Overlap)计算压缩KV并输出; - KvCompressEpilog:包含对压缩后的压缩KV的量化、量化后压缩KV和其Scale的拼接,和刷新到KV Cache的操作;
- IndexerCompressEpilog:包含Indexer Cache的量化、刷新操作;
- LightningIndexer:包含了
score_batchmatmul、re_lu、reduce_sum、topk等操作,长序列场景topk操作会成为瓶颈,可用topk计算耗时流水掩盖其他操作的耗时,从而拿到计算流水收益; - SparseAttentionSharedKV:包含了Sparse Attention、Compress Attention和Window Attention的计算;
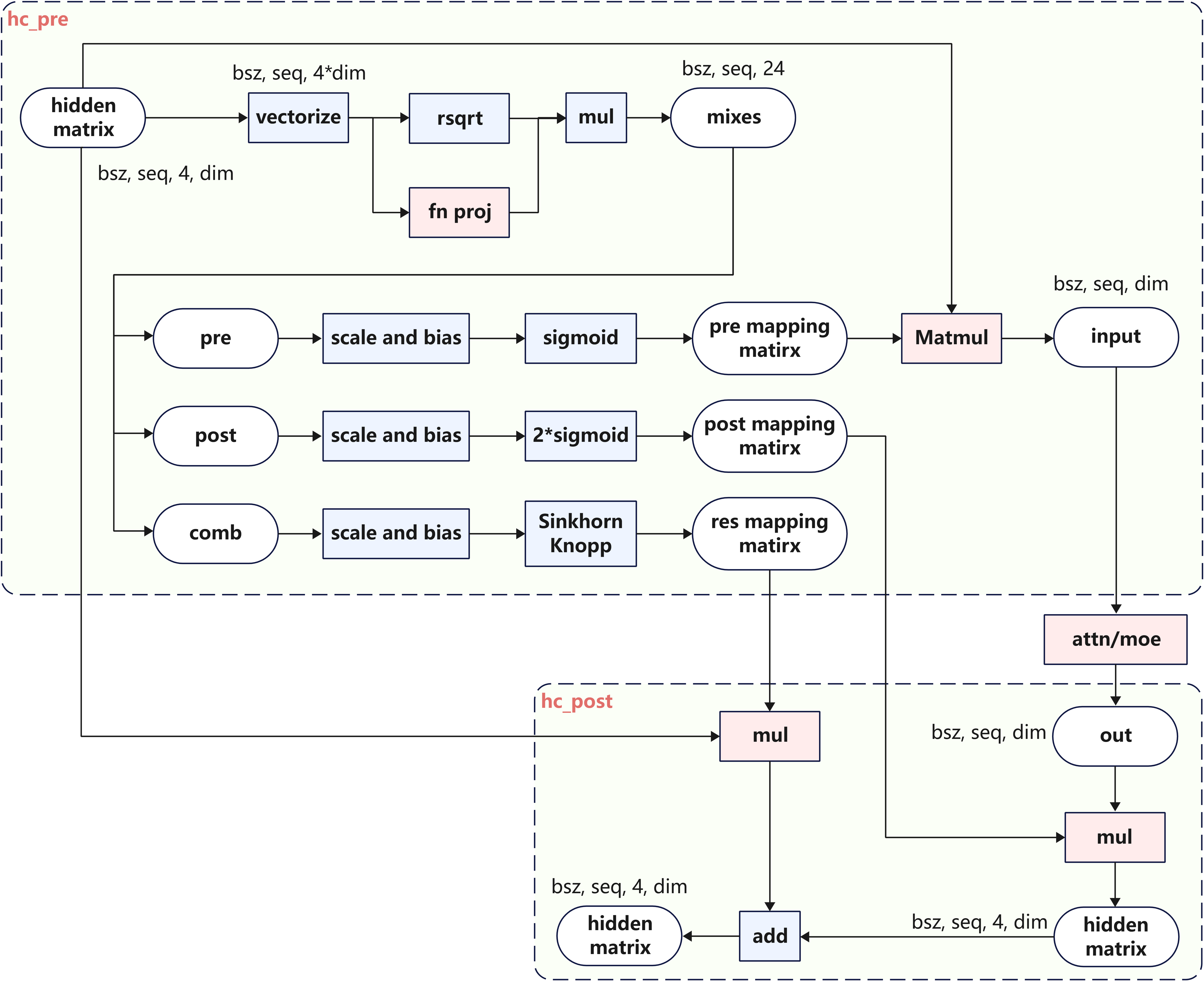
- mHC模块的融合算子由
hc_pre和hc_post组成,其中hc_pre融合算子同步提供 Ascend C、PyPTO 两种实现版本,融合范围如下图所示:

上述NPU融合Kernel均已开源,使用方式参见 融合Kernel执行指导 。
并行策略
针对Decode场景,在950DT芯片下,可以采用8卡或16卡部署,获取极低单用户时延;在Atlas A3平台采用64卡大EP部署,获得高吞吐性能收益。针对Prefill场景,在950PR芯片下,采用8卡或16卡部署,针对长短序列可以分别选用DP或CP并行,提升TTFT。
Prefill并行策略
DeepSeek-V4主要面向长序列推理场景,Prefill阶段的内存占用和TTFT会面临巨大挑战,因此优化内存占用和TTFT是并行策略设计的主要目的。如果采用Attention DP (Data Parallel) 策略,每个Rank都需要推理超长序列,总体计算量较大,TTFT较高,用户体验较差。因此,针对长序列场景,在Attention部分设计选用Context Parallel(CP)并行,通过多Rank分摊计算和访存开销,提升整体性能。
由于LI采用causal_mask,越往后的Context Chunk访存和计算量越大,在CP切分时,可以沿用之前Recipes在DeepSeek-3.2使用的zig_zag切分方式,将首尾的序列块放在同一Rank上,使得CP后各卡间的计算量相对均衡。

此外,在切分序列时,还需要考虑Attention模块采用的Window Attention和KV Cache压缩。
- SWA层计算时,每个Chunk需要获取到前序
win_size=128长度的KV; - 在HCA层中,可以通过切分使得前序Rank上的序列为128对齐,则无需传递额外的Token给后续
chunk所在的Rank,同时除最后一个chunk以外,其余chunk不需要处理remainder; - 在CSA层中,由于Compressor需要处理Token Overlap的信息,因此需要获取到前序4个Token来实现Overlap压缩;假设前序
chunk的序列长度为128对齐,则除最后一个chunk所在的Rank外,无remainder。
因此在Attention模块执行时,需要从前序序列获取的最大Token长度为128(满足Window Cache),每个chunk向后续chunk传递128个Token。通过全局的all_gather通信算子,获取所有Rank最后的128个Tokens,并通过对应的receive_idx裁切出各chunk所需的数据。首个序列块chunk_0不需要获取额外的Token。
因此在Attention模块会引入2次通信:
-
在MQA模块起始做一次通信,通信128大小的
hidden_states。此时MLAProlog的计算量会略有冗余,但实现较为简洁; -
在Compressor计算后,由于Query已进行CP切分,需要对Compress Cache进行CP域的
all_gather,获取到完整的压缩后的Cache,用于LI和SAS的计算。针对zig_zag场景,在all_gather后需要对Cache进行顺序重排。以CSA为例,实现如下图:

由于两个Compressor存在并行空间,同时CSA的Compressor仅需4个Overlap的Token信息,因此也可以将Window Attention和Compressor需要的数据分别进行通信,实现计算通信掩盖,冗余计算的数据量也较少。Compressor后同样需要对Compressed Cache做CP域的all_gather通信。以CSA为例,实现如下图:
Decode并行策略
在Decode阶段,并行策略参考DeepSeek-R1和DeepSeek-3.2的并行方案:
- Attention采用Data Parallel (DP) 并行;
- MoE采用Expert Parallel (EP) 并行;
- LM_head采用Tensor Parallel (TP) 并行;
- Attention后的Output Projection中
o_a_proj的权重较大,访存耗时较长。在低时延场景可以选择性地采用TP切分,让多个Rank并行分担访存开销,并通过all_to_all和reduce_scatter通信算子实现DP和TP间的转换,如下图所示:

MTP
DeepSeek-V4依然提供了原生的Multi-Token Prediction(MTP)机制,MTP机制允许在一次主模型推理过程中同时计算验证多个Token,在未达到计算瓶颈前,可以通过较少的时延增加,有机会获得更多的输出Token,从而降低单Token的推理耗时。DeepSeek-V4涉及的滑窗/压缩/稀疏Hybrid Attention算法复杂度较高,为适配MTP带来了新的挑战。
Main Model方案
- Cache设计:本模型针对Window KV和Compressor模块的
kv_state/score_state设计了Ring Buffer,可以通过block_table与slot_mapping实现对少数几块Cache的内存复用;其余KV Cache的内存按照压缩后的最大长度申请。
两种Cache管理方式的对比实现,如下图所示:
- MTP场景适配:假如主模型在Decode阶段每个Step每个Batch需要额外验证
next_n个Token。在每个Step的推理过程中,算子正常在kv_length维度递进,如果满足CSA/HCA的压缩条件就进行压缩。这一场景需要沿用LI和SAS算子内置的梯形掩码,确保待验证Token的压缩Cache不参与主模型Token的计算。假如有MTP Token校验不被接受,需要在下一个Step重新推导该Token。重新推导的场景需要为Compressor的kv_state/score_state额外缓存。如下图所示,左侧是kv_state/score_state缓存范围,右侧是Indexer/Attention计算使用梯形掩码。
结合本模型的Ring Buffer设计,只需要提前申请更大的Buffer,就可以自然实现额外缓存的动作。需要缓存的Cache大小可以以compress_ratio个Token为一组进行统计,具体多少组Token的计算公式为
n u m _ r a t i o _ g r o u p = ( 1 i f n e x t _ n = = 0 e l s e 2 ) + o v e r l a p \mathrm{num\_ratio\_group} = (1 \ \mathrm{if} \ \mathrm{next\_n}\ == 0 \ \mathrm{else}\ 2) + \mathrm{overlap} num_ratio_group=(1 if next_n ==0 else 2)+overlap
其中overlap在CSA等于1,在HCA等于0。num_ratio_group里预留了余数Token和可能需要重新压缩的前序Token。每个Batch需要的Cache Block个数为
c e i l ( n u m _ r a t i o _ g r o u p ∗ r a t i o / b l o c k _ s i z e ) \mathrm{ceil}(\mathrm{num\_ratio\_group} * \mathrm{ratio} \ / \ \mathrm{block\_size}) ceil(num_ratio_group∗ratio / block_size)
MTP Spec Model方案
- 模型结构:MTP模型仅使用Window Attention (SWA)。
- Cache结构:在当前实现中,
next_n个Draft Token共享一份MTP权重和KV Cache。
性能分析
MTP机制允许Decode在一次主模型推理过程中同时对小模型投机的next_n个Token批量Verify,在相似的数据搬运下,有机会能得到更多的预测Token,提高了Decode推理阶段的计算访存比;
- Attention部分:在MTP场景下,CSA的FA计算在极端情况下需要搬运的KV Cache数据量是非MTP场景的
next_n + 1倍,一定程度上增加了离散访存代价。但是SWA/HCA/LI的Cache搬运量与非MTP场景几乎一致,能够自然地提升计算访存比。 - 其余算子,如Matmul等,在MTP机制下可以复用权重搬运,达到更好的计算访存比,因此MTP有比较可观的加速比。
- 在高吞吐场景下,使用多个Draft Token很容易触及计算瓶颈,因此可采用MTP1进行加速;在低时延场景下,计算密度更小,可采用MTP3获得更大加速比;
量化策略
Int8量化策略
基于Atlas A3芯片,本实践支持了Int8 W8A8量化。相对于BF16推理,W8A8量化可以有效降低端到端时延,提升系统吞吐。量化策略如下:
- MLAProlog:
q_b_proj使用W8A8量化,其它Linear不量化;KV Cache使用C16; - IndexerProlog:
q_b_proj使用W8A8,indexer_weight不量化;indexer_q使用A8量化;Indexer Cache使用C8量化; - LightningIndexer:
batch_matmul使用Int8计算; - Compressor: Linear不量化;
- MLAEpilog:
o_a_proj不量化,o_b_proj使用W8A8量化; - MoE:路由和共享专家的Linear使用W8A8量化;
- LMHead:不量化。
注:
W8A8:W8指权重使用静态Per-Channel Int8量化,A8指数据使用动态Per-Token Int8量化;
A8C8:A8表示LI中的Q使用动态Per-Token-Head Int8量化,Indexer Cache使用动态Per-Token-Head Int8量化。
出于性能考虑,只对参数量较多的部分Linear模块进行量化。因此Linear模块里只对MLA的q_b_proj, o_b_proj和Indexer的q_b_proj进行量化,KV Cache暂时维持BF16存算。LI通过A8C8量化进一步降低计算时延,同步优化TTFT和TPOT。
Hybrid MXFP8-MXFP4量化策略
基于950PR/DT芯片,本实践支持了原生Hybrid FP8-MXFP4量化方式,同时也支持了使用MXFP8替换原生FP8格式的Linear模块,在Prefill和Decode高吞吐场景可以进一步提升算力利用率,提高整体性能。Hybrid MXFP8-MXFP4整体量化策略如下:
- MLAProlog:
q_a_proj,q_b_proj,kv_proj使用W8A8量化;KV Cache采用C8伪量化; - IndexerProlog:
q_b_proj使用W8A8,indexer_weight不量化;indexer_q使用A8量化;Indexer Cache使用C8量化; - LightningIndexer:
batch_matmul使用FP8计算; - Compressor: Linear不量化;
- MLAEpilog:
o_a_proj和o_b_proj使用W8A8量化; - MoE:路由专家的Linear使用W8A8量化,共享专家的Linear使用W4A8量化;
- LMHead:不量化。
注:
W8A8:W8和A8指MXFP8量化;
LI A8C8:A8表示LI中的Q使用动态Per-Token-Head FP8量化,Scale格式为FP32,Indexer Cache使用动态Per-Token-Head FP8量化,Scale格式为FP32;
KV Cache C8:表示KV Cache使用动态Per-Group-64 FP8量化,Scale格式为E8M0。
MLAProlog KV Cache的量化策略使用了动态存8算16。在超长序列情况下,C8 KV Cache内存优化2倍。LI通过A8C8获取计算收益,降低LI计算时延,同步优化TTFT和TPOT。
多流并行优化
Attention多流并行
在Attention计算前的MLAProlog模块,Query的计算流与KV的计算流有计算并行的空间;在CSA时,LI与CSA Compressor无数据依赖,同样存在并行空间。因此,我们可以通过CANN软件栈提供的算子控核和多流并行技术,实现Attention模块的细粒度的计算流控制,提升推理性能。以CSA为例,可以实现如下方案:
- MLAProlog中的
kv_proj,q_b_proj等Matmul使用Cube核进行计算,与q_rms_norm等使用Vector核计算的算子,可以并行; q_b_proj后的rms_norm和rope可以和LI的li_q_b_proj并行计算;- LI和CSA的Compressor模块,可以通过CV控核,确保算子分配到合适的Cube和Vector核数,在多流并行时减少计算资源抢占对性能的影响,从而完全掩盖CSA的Compressor;
- HCA中没有LI,可以直接用MLAProlog计算掩盖部分Compressor。
部分逻辑简化表示;算子框的长度不代表实际的执行耗时,仅作为图示。
MoE共享路由多流并行
在MoE模块中,共享专家和路由专家也存在计算与计算、计算与通信的并行机会,通过多流并行,可以在基本不影响路由专家的同时掩盖共享专家的计算耗时。本实践针对Int8和MXFP8量化场景实现了专家多流并行,可获得较大收益。实现如下图所示:
AICPU Scheduler算子多流并行
Attention及LI这类算子在计算时依赖实际上下文长度,本次实践中提供了对应的AICPU Scheduler算子,可以在算子执行前计算出分核策略,减少算子执行负担,提升性能。
以SparseAttnSharedkv为例,提供如下接口:
- npu_sparse_attn_sharedkv_metadata:根据
cu_seqlens_q、seqused_kv、cmp_ratio等算子入参得到包含关键负载均衡信息的Tiling; - npu_sparse_attn_sharedkv:根据
npu_sparse_attn_sharedkv_metadata输出的tiling信息,执行Attention计算;
整网单轮推理中,每个SAS(SWA, CSA, HCA), LI算子依赖的AICPU Scheduler算子只需要执行一次,Tiling信息可在不同层的算子间复用。因此,Tiling计算与Embedding及MLAProlog计算存在并行机会,通过多流并行,可以有效掩盖Tiling计算的耗时。以SWA为例,参考伪代码如下:
# prepare metadata
metadata_stream = torch.npu.Stream()
event_0, event_1 = torch.npu.Event(), torch.npu.Event()
input_tensor.record_stream(metadata_stream)
event_0.record()
with torch.npu.stream(metadata_stream):
event_0.wait()
attn_metadata = torch.ops.custom.npu_sparse_attn_sharedkv_metadata(input_tensor, ..., cmp_ratio=1)
event_1.record()
# input embedding calculation (skip details)
for layer in model_layers:
# attention forward
event_1.wait()
attn_output = torch.ops.custom.npu_sparse_attn_sharedkv(input_tensor, ..., metadata=attn_metadata)
# moe forward (skip details)
整网单轮推理需要调用4次AICPU Scheduler算子,其多流并行方案图如下。
Benchmark
下述Benchmark数据均基于Offine推理模式采集,不包含Serving调度和框架负载均衡影响。
950DT
在950DT芯片上,本实践使用16卡部署W8A8C8模型,部署策略采用 Attention Data Parallel (DP) 和 MoE Expert Parallel (EP)并行。DeepSeek-V4 Flash 8K序列场景Decode单卡吞吐1625TPS@10ms,对应的Profile数据已在上方链接开源,不同Batch Size和序列长度的性能Benchmark测试如下:
950DT Deepseek-V4 Flash Benchmark
| Global Batch Size | Chips | MTP | DataType | Seq Length | TPOT (ms) | Throughput (Tokens/p/s) |
|---|---|---|---|---|---|---|
| 16 | 16 | 3 | Hybrid MXFP8-MXFP4 | 8192 | 6.71 | 148.96 |
| 256 | 16 | 3 | Hybrid MXFP8-MXFP4 | 8192 | 9.84 | 1625.31 |
| 1536 | 16 | 1 | Hybrid MXFP8-MXFP4 | 8192 | 20.33 | 4722.22 |
| 16 | 16 | 3 | Hybrid MXFP8-MXFP4 | 131072 | 7.80 | 128.15 |
| 256 | 16 | 3 | Hybrid FP8-MXFP4 | 8192 | 11.06 | 1447.00 |
| 1536 | 16 | 1 | Hybrid FP8-MXFP4 | 8192 | 24.28 | 3953.49 |
DeepSeek-V4 Pro 8K序列场景Decode单卡吞吐c,不同Batch Size和序列长度的性能Benchmark测试如下:
950DT Deepseek-V4 Pro Benchmark
| Global Batch Size | Chips | MTP | DataType | Seq Length | TPOT (ms) | Throughput (Tokens/p/s) |
|---|---|---|---|---|---|---|
| 16 | 16 | 3 | Hybrid MXFP8-MXFP4 | 8192 | 17.64 | 56.7 |
| 64 | 16 | 3 | Hybrid MXFP8-MXFP4 | 8192 | 19.03 | 210.16 |
| 128 | 16 | 3 | Hybrid MXFP8-MXFP4 | 8192 | 20.61 | 388.23 |
注:Global Batch Size为16及256的性能数据基于MTP3与强制EPLB配置采集,平均3个Draft Token中Accepted Token个数为1.44。Global Batch Size为1536的性能数据基于MTP1与强制EPLB配置采集,平均1个Draft Token中Accepted Token个数为0.7,用户可按照数据集实际接受率自行折算benchmark性能。
注:Hybrid FP8-MXFP4指转换后的权重中部分Matmul FP8量化 + MoE模块MXFP4量化;Hybrid MXFP8-MXFP4指转换后的权重中部分Matmul MXFP8量化 + MoE模块MXFP4量化,详情见量化策略。
Atlas A3
在Atlas A3平台上,本实践使用64卡部署W8A8C16模型,部署策略采用Attention Data Parallel (DP)和MoE Expert Parallel (EP)并行。DeepSeek-V4 Flash 8K序列场景Decode单卡吞吐可达4388TPS@30ms,对应的Profile数据已在上方链接开源,不同场景的性能Benchmark测试如下:
Atlas A3 Deepseek-V4 Flash Benchmark
| Global Batch Size | Chips | MTP | Seq Length | TPOT (ms) | Throughput (Tokens/p/s) |
|---|---|---|---|---|---|
| 7168 | 64 | 1 | 8192 | 27.82 | 4025 |
| 8192 | 64 | 1 | 8192 | 29.17 | 4388 |
注:LI Cache使用Int8量化,KV Cache使用BF16计算。性能数据基于MTP1与强制EPLB配置采集,平均1个Draft Token中Accepted Token个数为0.7,用户可按照数据集实际接受率自行折算benchmark性能。
Future Plan
- Atlas A3 DeepSeek-V4 Pro模型支持:在
Atlas平台,泛化支持DeepSeek-V4 Pro模型; - 量化:在
950PR/DT芯片,将进一步支持HiFloat8量化方式,丰富量化形态; - SuperKernel:使能Super Kernel进一步降低算子启动开销与调度间隙,提升计算执行效率;
- 融合Kernel性能优化:通过Flash Decode等技术,优化长序列场景下的LI/SAS性能。
更多推荐


所有评论(0)