HAMi v2.8重磅发布详解:标准化与生态多样性的双重演进
title: “HAMi v2.8 重磅发布详解:标准化与生态完整性的双重演进”coverTitle: “HAMi v2.8 重磅发布详解:标准化与生态完整性的双重演进”excerpt: “HAMi v2.8 深度解析:新增 Kubernetes DRA 支持、Leader 选举机制、CDI 模式支持,异构 GPU 生态扩展(天数智芯、沐曦 GPU、华为昇腾),上下游生态集成(Kueue、vLLM
根深叶茂,生生不息。
向 Kubernetes 1.35 的 Timbernetes 致意:彼处以世界树年轮为喻,见证一圈圈成长的印记;此处,我们以 根 与 枝 为喻。
根 ,是标准化带来的稳固基础:接口统一,深扎土壤;
枝 ,是异构生态的繁茂枝叶:多样之芯,向上生长。自 v2.7 发布以来,HAMi 在标准化能力与异构 GPU 生态建设方面持续演进。当 DRA 的标准化之根遇上异构 GPU 的生态之枝,HAMi 正从单一调度器项目发展为完整的异构算力调度生态体系——根深方能叶茂,本固始得枝荣。
自 v2.7 到 v2.8:标准化与生态完整性的双重演进
自 HAMi v2.7 发布以来,项目在 架构完整性、调度可靠性以及生态对齐 层面取得重要进展。v2.8 在 Kubernetes 原生标准对齐、异构设备支持、生产可用性与可观测性等方面进行了系统性增强,使 HAMi 更加适合在长期运行、对稳定性和演进路径敏感的 AI 生产集群中使用。

本文将梳理 v2.8 版本的主要特性进展,以及 HAMi 社区在异构算力调度生态建设方面的探索与实践。
v2.8 版本进展概览
-
标准化能力建设:新增对 Kubernetes DRA(Dynamic Resource Allocation) 的支持,提供独立实现项目 HAMi-DRA,推动 HAMi 从"自定义设备调度逻辑"向 Kubernetes 原生标准接口 演进。
-
异构 GPU 生态扩展:天数智芯、沐曦 GPU、华为昇腾等国产芯片支持更新与增强,vLLM 兼容性问题修复,Kueue 集成完善。
-
高可用与可靠性提升:引入 Leader 选举机制 支持 Scheduler 高可用部署;新增 CDI 模式支持 提升设备管理标准化;对齐 NVIDIA k8s-device-plugin v0.18.0 保持生态兼容。
-
HAMi 生态体系成型:HAMi 从单一 repo 发展为包含 HAMi-DRA、mock-device-plugin、ascend-device-plugin、HAMi-WebUI 等子项目的完整生态体系。
HAMi 生态全景图
HAMi 已从一个单一调度器项目发展为一个完整的开源生态组织。以下是 HAMi 开源生态的项目结构图:

核心特性展开
DRA(Dynamic Resource Allocation)- 迈向 Kubernetes 原生标准
DRA 是 Kubernetes 社区正在推进的下一代设备资源声明与分配机制,旨在为 GPU/AI 加速器等设备提供 更标准化、可组合、可扩展 的资源管理模型。
为什么 DRA 重要
传统的 Kubernetes 设备管理存在以下局限:
-
资源声明不灵活:设备资源通过
limits[nvidia.com/gpu]硬编码声明,无法表达复杂的资源需求(如显存、算力分离) -
调度逻辑分散:每个设备插件需要实现自己的调度逻辑,难以统一管理
-
资源组合困难:无法表达"需要特定拓扑的多个 GPU"等复杂需求
DRA 通过引入 ResourceClaim 和 DeviceClass 等新 API,将设备资源的声明、分配和管理标准化,使设备资源管理更加灵活和可扩展。
HAMi-DRA 架构设计
HAMi-DRA 是 HAMi 社区提供的 DRA 独立实现项目,采用 Mutating Webhook 架构,自动将传统 GPU 资源请求转换为 DRA ResourceClaim。
下图展示的是 DRA 的请求流程。

HAMi-DRA 核心特性
-
自动资源转换:自动将
nvidia.com/gpu、nvidia.com/gpumem、nvidia.com/gpucores等资源请求转换为 DRA ResourceClaim -
设备选择支持:通过 Pod Annotation 支持按 UUID、设备类型等选择特定设备
-
指标监控:可选的 Monitor 组件,通过 Prometheus 暴露 GPU 资源使用指标
-
CDI 支持:与 Container Device Interface 集成,提供标准化的设备注入方式
DRA 使用示例
前提条件:
-
Kubernetes 版本 >= 1.34
-
启用 DRA Consumable Capacity feature gate
-
容器运行时(containerd 或 CRI-O)启用 CDI 支持
-
安装 cert-manager
安装 HAMi-DRA:
# 使用 GPU Operator 提供的 containerd 驱动
helm install hami-dra ./charts/hami-dra
# 不使用 GPU Operator 的驱动
helm install hami-dra ./charts/hami-dra \--set drivers.nvidia.containerDriver=false
配置设备资源:
编辑 charts/hami-dra/values.yaml:
resourceName: "nvidia.com/gpu"
resourceMem: "nvidia.com/gpumem"
resourceCores: "nvidia.com/gpucores"
使用 DRA 提交 Pod:
apiVersion: v1
kind: Pod
metadata:
name: gpu-pod
spec:
containers:
- name: gpu-container
image: nvidia/cuda:11.8.0-base-ubuntu22.04
command: ["nvidia-smi"]
resources:
limits:
nvidia.com/gpu: 2
nvidia.com/gpumem: 4096
nvidia.com/gpucores: 80
HAMi-DRA Webhook 会自动将上述 Pod 转换为使用 DRA ResourceClaim 的形式。
查看 ResourceClaim:
kubectl get resourceclaim
kubectl describe resourceclaim <claim-name>
Monitor 指标访问:
monitor:
enabled: true
service:
type: NodePort
nodePort:
metrics: 31995
# 访问指标
curl http://<node-ip>:31995/metrics
DRA 与传统模式对比
关于 DRA 的深度技术解读:DRA 的设计理念、实现细节及与现有模式的对比,将在后续单独的技术文章中展开。
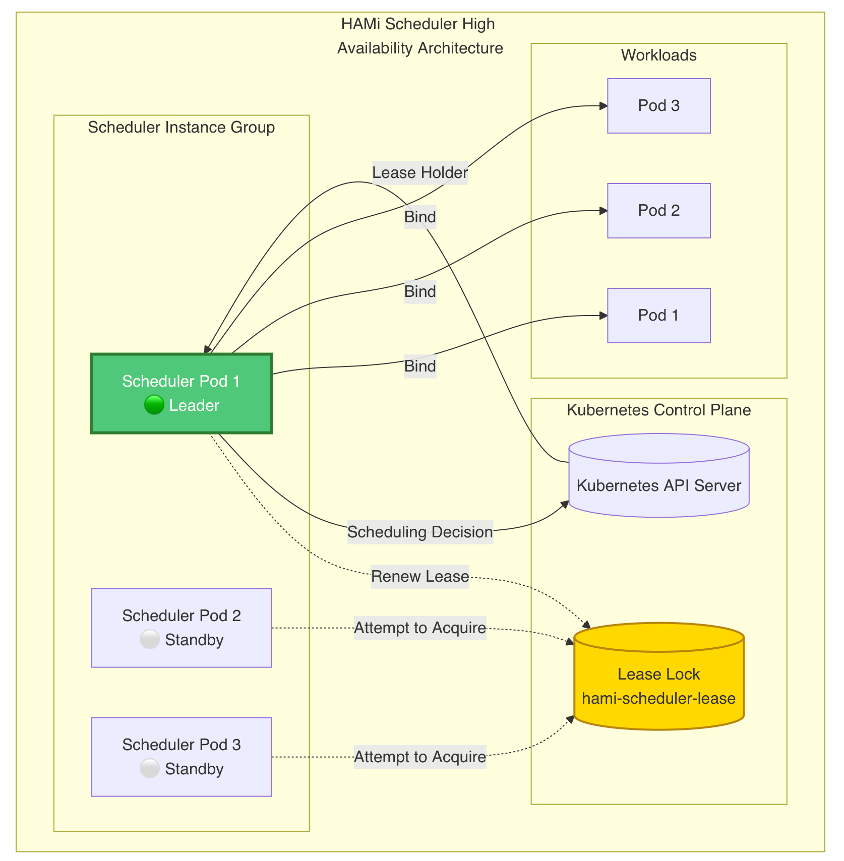
Leader 选举机制 - Scheduler 高可用能力
在大规模集群或高可用部署场景下,HAMi v2.8.0 引入了 多 Scheduler 实例的 Leader 选举机制,通过 Kubernetes 的 Lease 机制实现 Leader 选举,确保同一时刻只有一个 Scheduler 实例处于 Active 状态进行调度决策。
Leader 选举架构图如下所示:

核心优势:
-
避免调度冲突:多 Scheduler 实例并发调度可能导致资源冲突,Leader 选举确保只有一个实例进行调度
-
故障自动切换:Leader 实例故障时,Standby 实例自动接管,提升系统可用性
-
平滑升级:滚动升级 Scheduler 时,新 Pod 自动成为 Leader,无需人工干预
使用方式:
Helm Chart 默认启用 Leader 选举,可通过 values.yaml 配置:
scheduler:
replicaCount: 3 # 部署 3 个 Scheduler 实例
leaderElection:
enabled: true
leaseDuration: 15s
renewDeadline: 10s
retryPeriod: 2s
CDI(Container Device Interface)模式支持
HAMi v2.8.0 新增对 NVIDIA CDI 模式 的支持,CDI 是 CNCF TAG 维护的容器设备接口标准,提供更标准化的设备注入方式。
CDI vs 传统环境变量模式对比:
配置方式:
编辑 values.yaml:
global:
deviceListStrategy: cdi-annotations # 或 envvar
CDI 模式下的设备注入:
# Pod Spec 示例
spec:
containers:
- name: gpu-container
image: nvidia/cuda:11.8.0-base-ubuntu22.04
resources:
limits:
nvidia.com/gpu: 1
# CDI 模式下,设备通过 CDI 注入,无需环境变量
对齐 NVIDIA k8s-device-plugin v0.18.0
HAMi v2.8.0 同步升级并对齐 NVIDIA 官方 k8s-device-plugin v0.18.0,确保与 NVIDIA 最新设备管理模型的兼容性。
对齐的核心价值:
-
保持兼容性:支持 NVIDIA 最新 GPU 硬件和驱动特性
-
降低适配成本:用户可以在现有 NVIDIA GPU 生态中平滑引入 HAMi
-
生态协同:HAMi 作为设备管理的"增强层",而非"分叉实现"
同步的主要特性:
-
支持 NVIDIA GPU Driver 最新版本
-
兼容 MIG(Multi-Instance GPU)最新特性
-
支持新的设备监控指标和健康检查机制
Mock Device Plugin - 开发测试利器
HAMi v2.8.0 新增 Mock Device Plugin 能力,为开发者和 CI/测试环境提供更低门槛的设备模拟方式。
Mock Device Plugin 工作流程如下图所示:

核心功能:
-
虚拟设备注册:将虚拟设备(如 gpu-memory、gpu-cores)注册到节点,使其在
node.status.allocatable和node.status.capacity中可见 -
资源类型支持:
-
NVIDIA GPU:
nvidia.com/gpumem、nvidia.com/gpumem-percentage、nvidia.com/gpucores -
Hygon DCU:
hygon.com/dcumem -
Ascend:
huawei.com/Ascend{chip-name}-memory
-
-
开发测试便利:无需真实 GPU 硬件即可进行功能验证和开发调试
部署方式:
# 部署 RBAC
kubectl apply -f k8s-mock-rbac.yaml
# 部署 ConfigMap(如未部署)
kubectl apply -f device-configmap.yaml
# 部署 Mock Device Plugin
kubectl apply -f k8s-mock-plugin.yaml
节点资源效果示例:
Allocatable:
memory: 769189866507
nvidia.com/gpu: 20
nvidia.com/gpucores: 200
nvidia.com/gpumem: 65536
nvidia.com/gpumem-percentage: 200
pods: 110
注意事项:
- 如果显存统计值过大(如超过 120GB),会显示为 0。此时可调整
hami-scheduler-deviceConfigMap 中的memoryFactor参数(默认值为 1)
构建信息与 Metrics 体系更新
HAMi v2.8.0 在可观测性方面进行了系统性增强:
新增指标:
-
hami_build_info:包含版本号、构建时间、Git 提交等信息 -
启动时输出完整版本信息
移除的废弃指标:
-
vGPUPodsDeviceAllocated:请使用vGPUMemoryAllocated和vGPUCoreAllocated替代 -
vGPUMemoryPercentage:请使用vGPUMemoryAllocated替代 -
vGPUCorePercentage:请使用vGPUCoreAllocated替代
Metrics 示例:
# 新增的构建信息指标
hami_build_info{version="v2.8.0",git_commit="abc123",build_date="2026-01-29"} 1
# GPU 资源分配指标
hami_vgpu_memory_allocated{node="gpu-node-1"} 16384
hami_vgpu_core_allocated{node="gpu-node-1"} 150
启动日志示例:
I0129 10:00:00.000000 1 version.go:42] HAMi Scheduler Version: v2.8.0
I0129 10:00:00.000001 1 version.go:43] Git Commit: abc123def
I0129 10:00:00.000002 1 version.go:44] Build Date: 2026-01-29T10:00:00Z
I0129 10:00:00.000003 1 version.go:45] Go Version: go1.25.5
异构 GPU 生态建设进展
HAMi 持续扩展对国产 GPU/AI 芯片的支持,v2.8 版本在以下方向取得进展:

天数智芯支持更新
HAMi v2.8 对天数智芯(Iluvatar)GPU 的支持进行了多项增强:
相关 PR:
核心改进:
-
多卡调度优化:修复 P800 节片上 vXPU 特性的潜在问题(PR #1569)
-
调度失败事件优化:增强调度器事件输出,便于排查天数芯片调度问题(PR #1444)
-
设备信息增强:在 DeviceUsage 中添加 podInfos,提升调度决策质量(PR #1362)
天数智芯配置示例:
apiVersion: v1
kind: Pod
metadata:
name: iluvatar-gpu-pod
spec:
containers:
- name: gpu-container
image: iluvatar-gpu-app:latest
resources:
limits:
iluvatar.ai/vgpu: 1
iluvatar.ai/vgpu-memory: 4096
沐曦 GPU 支持更新
HAMi v2.8 对沐曦(MetaX)GPU 的支持持续增强:
相关 PR:
核心能力:
-
sGPU 算力/显存共享:支持虚拟 GPU 共享,提升资源利用率
-
三种 QoS 模式:BestEffort、FixedShare、BurstShare
-
拓扑感知调度:基于 MetaXLink 的智能调度
-
WebUI 全面支持:异构指标可视化展示
沐曦配置示例(QoS):
apiVersion: v1
kind: Pod
metadata:
name: metax-gpu-pod
annotations:
metax-tech.com/sgpu-qos-policy: "fixed-share" # best-effort / fixed-share / burst-share
spec:
containers:
- name: gpu-container
image: metax-gpu-app:latest
resources:
limits:
metax-tech.com/sgpu: 1
metax-tech.com/vcore: 60 # 60% 算力
metax-tech.com/vmemory: 4 # 4GiB 显存
华为昇腾 vNPU 支持
HAMi 社区的 ascend-device-plugin 项目现已支持 vNPU(虚拟 NPU)特性,同时支持 HAMi 和 Volcano 调度器。
核心特性:
-
vNPU 虚拟化:支持华为昇腾 910 系列芯片的虚拟切分
-
双调度器支持:同时兼容 HAMi 和 Volcano 调度器
-
显存隔离:精确控制每个 vNPU 的显存使用
昇腾配置示例:
apiVersion: v1
kind: Pod
metadata:
name: ascend-npu-pod
spec:
containers:
- name: npu-container
image: ascend-npu-app:latest
resources:
limits:
huawei.com/Ascend910: 1
huawei.com/Ascend910-memory: 8192
上下游生态集成进展
HAMi 持续与 Kubernetes AI 生态中的关键组件进行协同演进,v2.8 在以下方向取得进展:
Kueue 集成增强
Kueue 是 Kubernetes SIG Scheduling 维护的批量作业队列管理项目,HAMi 社区向 Kueue 贡献了增强能力,使其原生支持 HAMi 的设备资源管理与调度模型。
Kueue + HAMi 集成架构如下图所示:

Kueue 集成配置示例:
1. 启用 Kueue Deployment 支持:
kubectl edit configmap kueue-manager-config -n kueue-system
apiVersion: config.kueue.x-k8s.io/v1beta2
kind: Configuration
integrations:
frameworks:
- "deployment"
- "pod"
2. 配置 ResourceTransformation:
apiVersion: config.kueue.x-k8s.io/v1beta2
kind: Configuration
integrations:
frameworks:
- "deployment"
- "pod"
resources:
transformations:
- input: nvidia.com/gpucores
strategy: Replace
multiplyBy: nvidia.com/gpu
outputs:
nvidia.com/total-gpucores: "1"
- input: nvidia.com/gpumem
strategy: Replace
multiplyBy: nvidia.com/gpu
outputs:
nvidia.com/total-gpumem: "1"
3. 创建 ResourceFlavor:
apiVersion: kueue.x-k8s.io/v1beta2
kind: ResourceFlavor
metadata:
name: hami-flavor
spec:
nodeLabels:
gpu: "on"
4. 创建 ClusterQueue:
apiVersion: kueue.x-k8s.io/v1beta2
kind: ClusterQueue
metadata:
name: hami-queue
spec:
resourceGroups:
- coveredResources: ["nvidia.com/gpu", "nvidia.com/total-gpucores", "nvidia.com/total-gpumem"]
flavors:
- name: hami-flavor
resources:
- name: "nvidia.com/gpu"
nominalQuota: 80
- name: "nvidia.com/total-gpucores"
nominalQuota: 200
- name: "nvidia.com/total-gpumem"
nominalQuota: 10240
5. 创建 LocalQueue:
apiVersion: kueue.x-k8s.io/v1beta2
kind: LocalQueue
metadata:
name: hami-local-queue
namespace: default
spec:
clusterQueue: hami-queue
6. 提交使用 vGPU 的 Deployment:
apiVersion: apps/v1
kind: Deployment
metadata:
name: vgpu-deployment
labels:
app: vgpu-app
kueue.x-k8s.io/queue-name: hami-local-queue
spec:
replicas: 2
selector:
matchLabels:
app: vgpu-app
template:
metadata:
labels:
app: vgpu-app
spec:
containers:
- name: vgpu-container
image: nvidia/cuda:11.8.0-base-ubuntu22.04
command: ["sleep", "infinity"]
resources:
limits:
nvidia.com/gpu: 1
nvidia.com/gpucores: 50
nvidia.com/gpumem: 1024
资源转换说明:
Kueue 的 ResourceTransformation 会自动转换 HAMi vGPU 资源请求:
-
nvidia.com/gpu×nvidia.com/gpucores→nvidia.com/total-gpucores -
nvidia.com/gpu×nvidia.com/gpumem→nvidia.com/total-gpumem
例如:
-
2 个副本的 Deployment,每个请求
nvidia.com/gpu: 1、nvidia.com/gpucores: 50、nvidia.com/gpumem: 1024 -
实际消耗:
nvidia.com/total-gpucores: 100(2 × 1 × 50)和nvidia.com/total-gpumem: 2048(2 × 1 × 1024)
vLLM 兼容性修复
vLLM 是流行的 LLM 推理框架,HAMi v2.8 修复了多项 vLLM 相关的兼容性问题。
修复的问题:
-
多卡场景崩溃:修复使用 vLLM 时多卡会 crash 的问题(Issue #1461)
-
CUDA_VISIBLE_DEVICES 兼容:修复手动指定设备时初始化失败的问题(Issue #1381)
vLLM 使用 HAMi 示例:
apiVersion: v1
kind: Pod
metadata:
name: vllm-pod
spec:
containers:
- name: vllm
image: vllm/vllm-openai:latest
command: ["vllm", "serve", "--model", "meta-llama/Llama-2-7b-hf"]
resources:
limits:
nvidia.com/gpu: 2
nvidia.com/gpucores: 80
nvidia.com/gpumem: 16384
env:
- name: CUDA_VISIBLE_DEVICES
value: "0,1"
关键问题修复与稳定性提升
v2.8 版本集中修复了一批来自真实生产环境的问题,提升了系统稳定性。
核心修复:
-
GPU / MIG 实例分配错误(PR #1518)
- 修复调度器错误分配 MIG 实例的问题
-
并发 map 读写崩溃
-
配额(quota)计算错误(PR #1400)
- 修复 ResourceQuota 计算错误
-
设备插件卸载残留(PR #1456)
- 修复设备插件卸载后节点仍有残留状态的问题
-
vLLM 相关调度问题(PR #1478)
- 修复 vLLM 相关的调度和资源计算问题
-
多种异构设备边界异常
-
修复 kunlunxin vXPU 在分配多卡时会错误 pending 的问题(PR #1569)
-
修复沐曦 P800 节片上 vXPU 特性问题
-
-
调度失败事件优化(PR #1444)
- 优化调度失败事件输出,提升故障排查效率
版本优化与工程改进
节点注册逻辑优化(PR #1499)
重构节点注册逻辑,提升节点管理的稳定性和可维护性。
Golang 升级至 v1.25.5
HAMi v2.8 将 Golang 版本升级至 v1.25.5,获得最新的语言特性和安全修复。
证书热更新支持
HAMi 现在支持 监听并热加载证书变更,避免因证书更新导致的组件重启或服务中断问题。
配置方式:
scheduler:
certWatchEnabled: true
certDir: /etc/hami/certs
项目瘦身
删除了多个项目初期的二进制文件,REPO 大小从 132M 缩小到 20M,提升克隆和构建速度。
社区动态
HAMi 社区持续活跃,在 v2.8 开发期间,社区在以下方面取得进展:
CNCF 用户案例发布
DaoCloud 使用 HAMi 构建 GPU 云 的用户案例已发布在 CNCF 官网:
https://www.cncf.io/case-studies/daocloud/
DaoCloud 基于 HAMi 构建了 GPU 云平台,实现异构算力的池化与调度,显著提升资源利用率。
HAMi Meetup 社区活动
HAMi 社区以 “不卷算力卷效率” 为主题,开展了两次线下 Meetup 活动,汇集了来自云厂商、互联网公司、AI 企业的近百位技术专家,分享 HAMi 在异构算力调度领域的实践与经验。
第一届 HAMi Meetup 上海站(2025 年 11 月 30 日)

主题:云原生 AI 基础设施与异构算力调度实践
Linux 基金会副总裁、CNCF 亚太区中国主席 Keith Chan 在开场演讲中指出:GPU 成本高、资源利用率不足已成为全球共性问题,70%–80% 的推理与训练工作负载已运行在 Kubernetes 上,超过 80% 的企业认为"开源是 AI 成熟的关键驱动力"。
技术分享:来自沐曦(郭磊)、蔚来(李鹏)、DaoCloud(卢传佳)、星环科技(侯雨希)等企业的技术专家,分享了 HAMi 在 MetaX sGPU、vGPU 性能优化、GPU 虚拟化实践、国产算力适配等方面的经验。李孟轩(HAMi 核心 Maintainer,密瓜智能联合创始人兼 CTO)介绍了从 2.7.0 到 2.8.0 的版本演进与 DRA 规划。
第二届 HAMi Meetup 北京站(2025 年 12 月 27 日)

主题:国产算力的生产实践与异构调度工程落地
Keith Chan 再次强调:AI 的发展正在从模型本身转向对底层基础设施与资源效率的考验,如何通过云原生与开源技术构建更弹性的 AI 基础设施,是整个行业面临的共同课题。
技术分享:来自海光信息(王忠勤)、贝壳(王妮)、第四范式(杨守仁、James)、睿思智联(欧阳陆伟)等企业的工程师,分享了 DCU 软件虚拟化、vGPU 推理集群实践(GPU 利用率提升约 3 倍)、HAMi-Core x DRA、国产算力适配等实战经验。李孟轩介绍了 HAMi 新特性与能力矩阵标准化规划。
PPT 资源:
-
HAMi Meetup 上海站:https://project-hami.io/zh/blog/hami-meetup-shanghai-2025
-
HAMi Meetup 北京站:https://project-hami.io/zh/blog/hami-meetup-beijing-2025
社区贡献者
HAMi v2.8 的进展,离不开社区中多位贡献者的持续投入与反馈。特别感谢以下社区成员在本阶段的重要贡献:
-
@archlitchi:核心调度与多项关键修复、版本发布与 CI 稳定性
-
@luohua13:配额计算、设备生命周期与调度稳定性改进
-
@Shouren:NVIDIA / MIG 相关修复、安全与工程质量提升
-
@FouoF:Scheduler 稳定性、测试与 Helm 相关改进
-
@Kyrie336:调度决策增强与多设备支持
-
@litaixun:并发安全、节点与设备管理相关修复
-
@DSFans2014:Ascend 设备与异构场景支持改进
同时也感谢所有通过 Issue、Pull Request、测试反馈等形式参与 HAMi v2.8 阶段开发的社区贡献者。
社区成长
HAMi v2.8 期间,社区在成员角色上也取得了重要进展:
-
@Shouren (杨守仁)晋升升为 HAMi Maintainer([issue #33])。Shouren 在调度健壮性、设备管理、发布流程、安全更新等方面贡献显著,更是 HAMi-DRA 驱动的核心开发者,已审查数百个 Issue 与 PR。
-
@FouoF(王纪飞)晋升为 HAMi Approver([issue #31])。FouoF 在调度器稳定性、HAMi-DRA、测试完善与 Charts 改进等方面持续投入,已成为项目的重要审查者。
-
@DSFans2014 (James)晋升为 HAMi Reviewer([issue #29])。DSFans2014 在 Ascend 设备与异构场景支持方面贡献显著,积极参与代码审查与问题修复。
-
@Shenhan11 (申涵)晋升为 HAMi Reviewer([issue #30])。Shenhan11 在多个功能模块的开发与测试中持续投入,为项目质量提升提供保障。
同时也感谢所有通过 Issue、Pull Request、测试反馈等形式参与 HAMi v2.8 阶段开发的社区贡献者。
未来展望:v2.9 路线图
HAMi v2.9.0 将在以下方向持续演进:
核心特性
-
调度增强:MPS 集成、资源抢占、PodGroup 支持(Kueue/Volcano)
-
异构芯片:AMD Mi300X、寒武纪 5x0 系列、燧原 DRX 模式
-
DRA 扩展:华为昇腾 DRA 适配
Volcano-vGPU
-
灵活切分:Dynamic MIG、拓扑感知调度
-
生态集成:CDI 支持、LWS 集成、NVIDIA DP 0.18.0 适配
v2.8 → v2.9 演进路线图如下所示。

HAMi 社区欢迎更多开发者、用户和生态伙伴加入,共同推动异构算力调度在云原生体系中的长期演进。在"序"与"调度"的坐标中,绘制更远的开源航图。
感谢所有在 HAMi v2.8 阶段做出贡献的社区成员、用户和生态伙伴。你们的持续投入,是 HAMi 能够不断走向生产可用与生态友好的关键力量。
下载与安装
Helm Chart:
helm repo add hami https://project-hami.io/hami-helm
helm repo update
helm install hami hami/hami --version 2.8.0
源代码:
https://github.com/Project-HAMi/HAMi/releases/tag/v2.8.0
文档:
更多推荐




所有评论(0)