Kuikly搭建OpenHarmony教程02:使用华为云真机运行项目
本文详细介绍了如何在无法使用本地模拟器的情况下,通过华为云真机进行Kuikly框架开发。主要内容包括:1)生成密钥和证书请求文件(.p12、.csr、.cer、.p7b);2)配置DevEcoStudio打包Release版本的Hap包;3)将Hap包上传至华为云真机运行。文章特别强调了密码设置规范、文件路径管理等注意事项,并提供了常见错误解决方案。该方法解决了开发者缺少鸿蒙真机的问题,但需注意云
前言
Kuikly框架暂时不支持x86的构建编译,也就是DevEco Studio自带的模拟器无法使用,所以只能使用真机,但是大多数人都没有真机,这个时候怎么办呢?
这个时候就可以使用华为云真机进行我们对Kuikly框架的学习了!华为云真机网址如下:
AppGallery Connect
https://developer.huawei.com/consumer/cn/service/josp/agc/index.html#/myProject/461323198429075341/9249519184596051206华为云真机无法像模拟器一样编写完代码马上运行、构建、编译,最终直接安装在模拟器上面。使用华为云真机运行项目需要relase版本的Hap包(Hap包的意思就是相对于安卓的apk安装包)。打包Hap包的过程较为复杂,本篇文章手把手带你从零到一成功打包Hap包,并且运行到华为云真机上。
一、生成密钥和证书请求文件
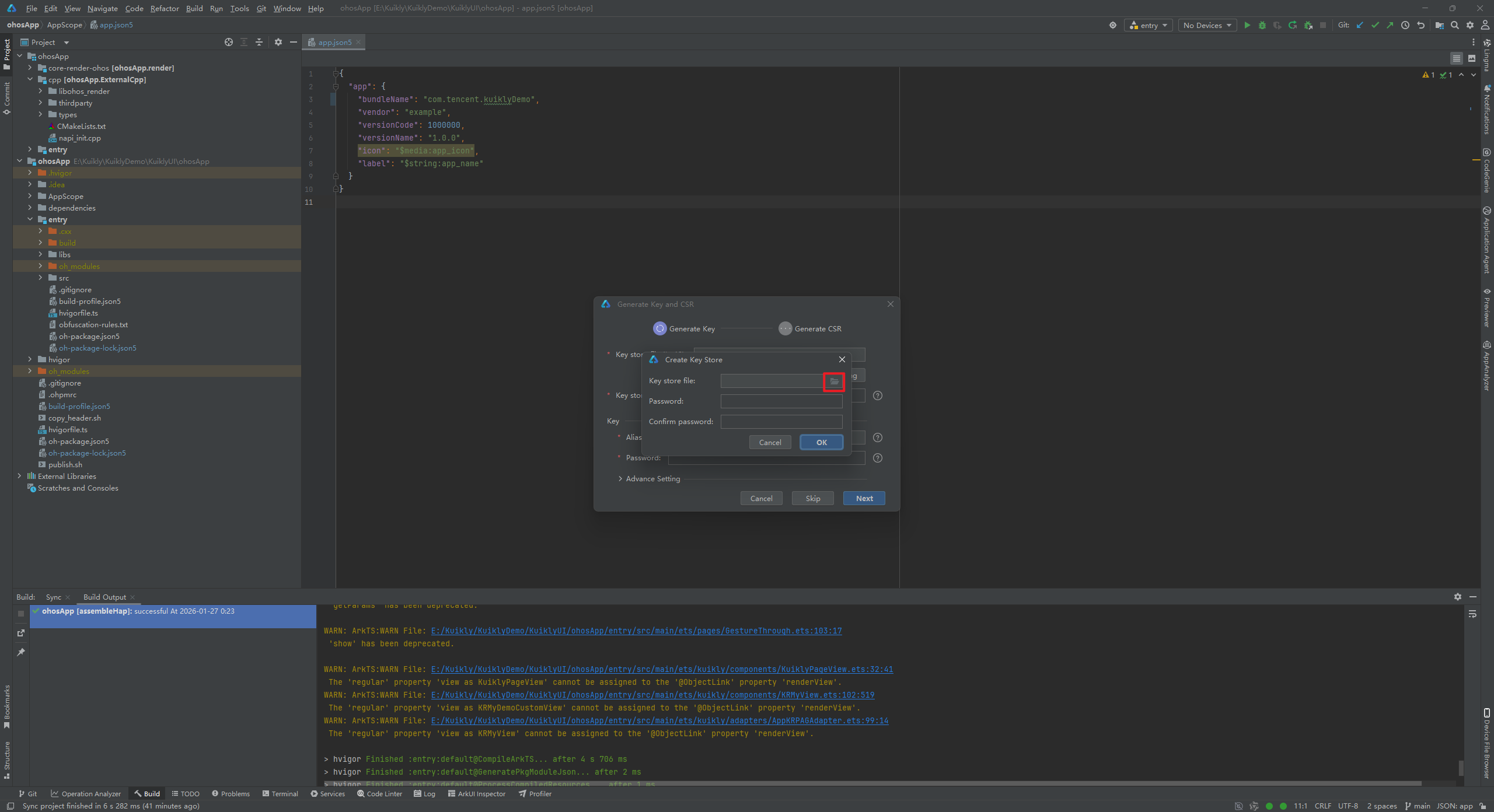
在DevEco Studio点击上方的Build,选中Generate Key and CSR,此操作完成后会得到两个文件。

1.1 新建.p12文件
点击New,新建一个.p12文件,点击后会出现一个Create Key Store的弹窗,再点击文件夹的图标选择自己要存放的位置


点击框住的文件夹图标,选择自己要存放的文件路径

我这里新建一个名为p12file的文件夹,方便以后要用的时候容易找到这个文件。
在File name的输入框中自己起一个名字,我这里就叫KuiklyDemo,然后点击OK即可。
点击完OK会自动输入对应的路径,这个时候我们填写Password和Confirm password的内容。
Password就是输入密码
Confirm password就是确认密码
注意:这里密码不能使用123456这种简单的密码!!!需要使用复杂一点的密码,一般使用英文+数字+特殊符号
输入完密码以及确认密码后,点击OK即可

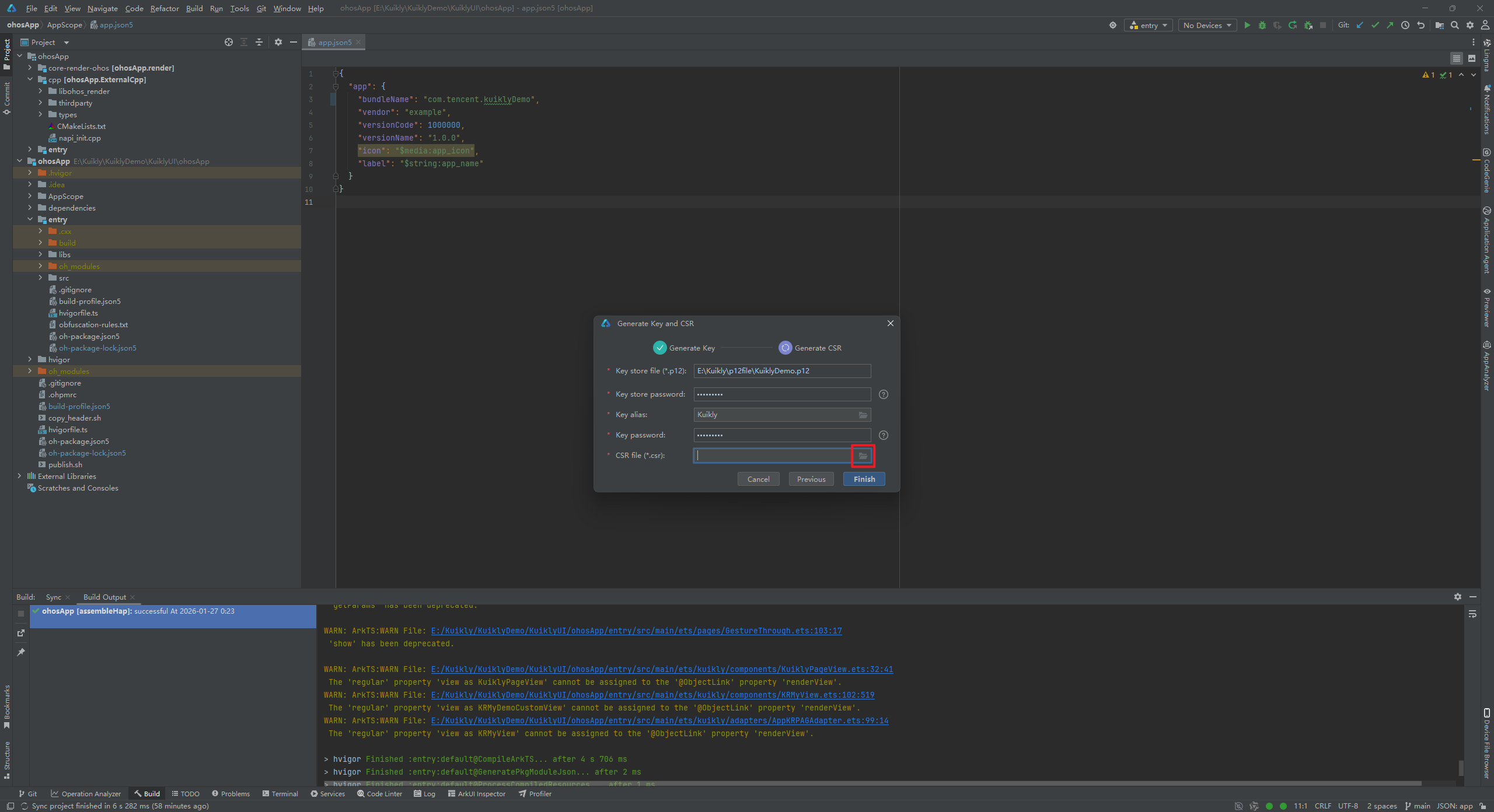
这里空着的输入框就是别名,自己再起一个名字,我这里叫Kuikly,然后点击Next



执行完以上步骤后我们就得到了KuiklyDemo.p12文件

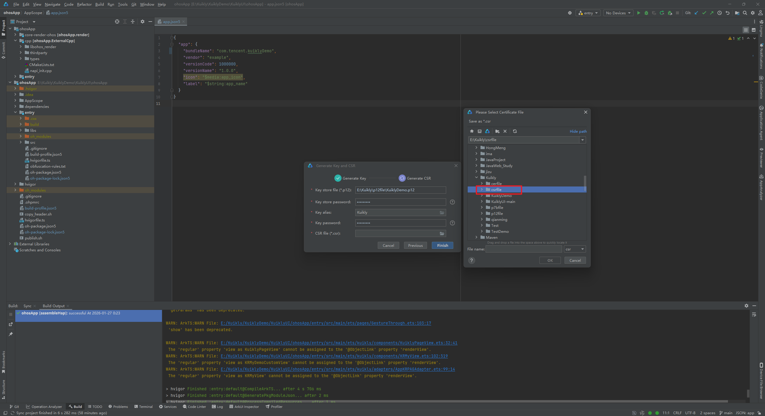
1.2 新建.csr文件
新建.csr文件的步骤和新建.p12文件的步骤相似。依然选择文件夹的图标,自己提前新建好一个名为csrfile的文件夹,这里我就不再重复演示。



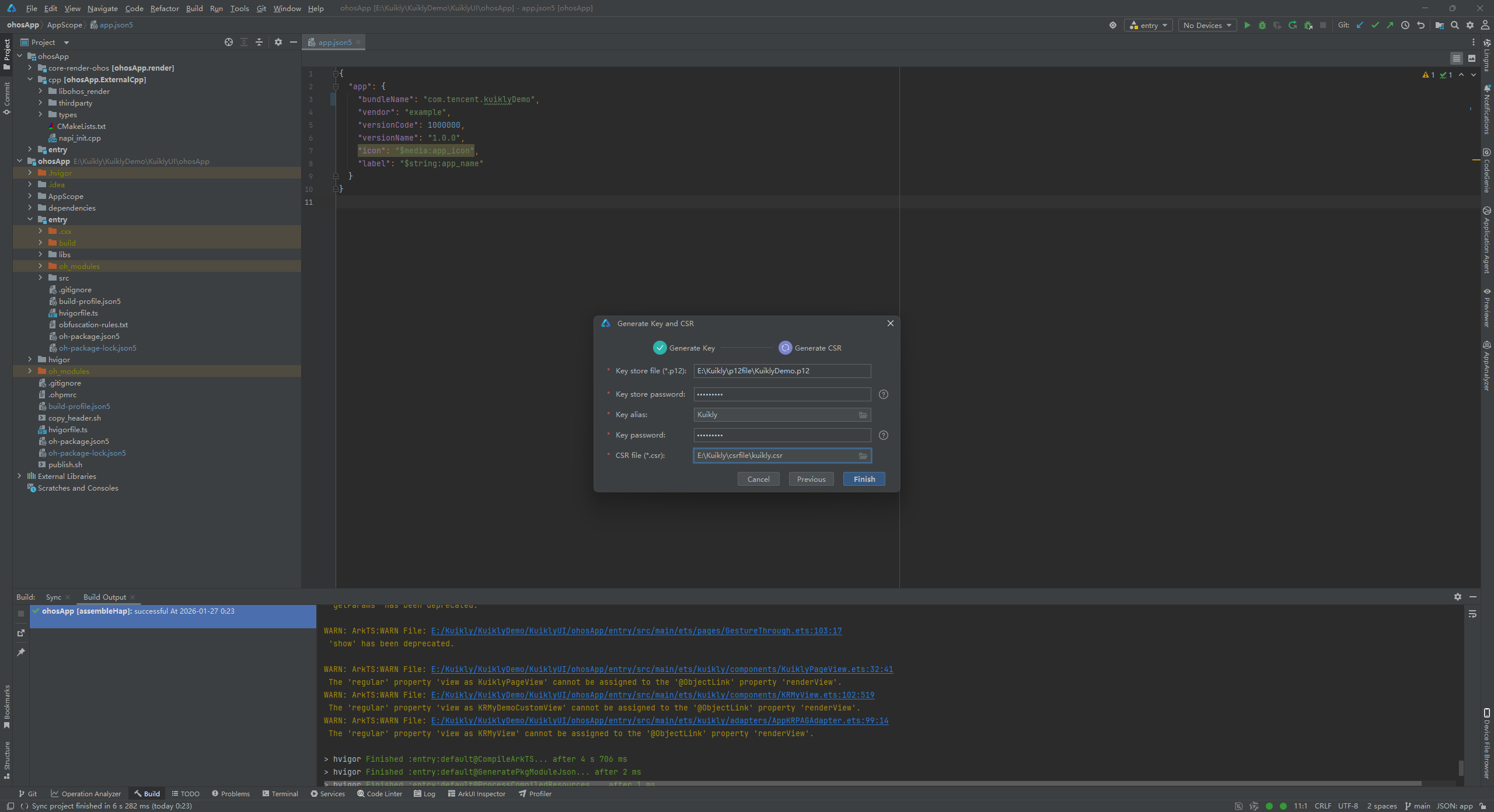
点击Finish

这里提示构建成功了,此时我们得到了kuikly.csr文件


1.3 新建.cer文件
进入该链接:AppGallery Connect,点击新增证书。证书名称我们填写:kuikly,证书类型有两种,分别是:调试证书和发布证书,我们选择发布证书即可。最后选取我们在1.2小节新建的CSR文件,选择好后点击提交即可。




如图所示,这是我们刚刚新建好的.cer文件,点击下载即可得到该文件。


自己提前新建好一个名为cerfile的文件夹,用于存放.cer文件。

1.4 新建.p7b文件
1.4.1 新建APP ID
选择APP ID然后点击右上角的新建


填写好应用名称和应用包名。应用包名如果忘记了,可以在AppScope文件夹下的app.json5文件中看"bundleName"的包名,图中我的包名为"com.tencent.kuiklyDemo"。


填写好后选择下一步,但是我这里报错了,提示我应用包名已存在,这个时候我们只需要在DevEco Studio修改一下包名即可,我把原来的"com.tencent.kuiklyDemo"修改为了"com.tencent.kuiklyTest",然后我们再填入试一下。这个时候点击下一步就没问题了。




选取我们在1.3新建的KuiklyDemo并且点击确认

这里不用管点击确定即可,我们暂时不需要这些能力。

可以看到我们的kuikly的APP ID已经新建出来了。

1.4.2 添加p7b文件
选中Profile,点击右上角的添加,选中我们刚刚新建的APP ID:kuikly

Profile名称也叫kuikly,类型选择发布,再选择证书


证书选择我们刚刚新建的kuikly并点击确定。最后再点击添加即可,



下载这个kuikly.p7b文件

这个时候我们得到的kuiklyRelease.p7b文件。此时我们所需的文件已经集齐,接下来返回DevEco Studio进行后续操作。

二、打包Hap包
2.1 手动配置位置
回到DevEco Studio,点击左上角的File中的Project Structure。再切换至Signing Configs的选项进行手动配置。



2.2 修改配置
改变框住的文件。改成我们第一章节得到的对应文件,输入第一章书写的密码

2.2.1 修改.p12文件
选择文件图标,选中之前.p12所放置的对应文件路径,点击OK即可。


2.2.2 填写密码
Store password的位置填写自己之前输入的密码即可

2.2.3 填写key alias
key alias填别名,也就是另一个名字。最后点击OK进行构建。

2.2.4 填写Key password
同理再次输入之前填写的密码即可。


2.2.5 修改.7b文件
同样选中文件夹的图标,选中之前先前存放的.p7b文件,点击OK即可


2.2.6 修改.cer文件
也是选中先前所放的.cer文件即可

2.2.7 打包Hap包
全部修改后点击OK,等待编译即可。

我这里已经全部构建成功

打包之前需要修改Build Mode的模式,否则云真机上会报错:“应用非Release版本,请上传Release版本应用”
鼠标点击图中框住的图标,把Build Mode改为release并且点击Apply即可。


选中Build中的Build Hap(s),点击即可

2.2.8 遇到的错误
(1)密码错误:我这里报错了,原因是我的密码填写错误了。


(2)key alias别名错误,翻看看我上面的文章,看到别名叫做Kuikly。我们更改好,点击OK。再次进行构建Hap包。


修改完上述错误后点击OK,重新构建,成功构建出了Hap包。


三、将Hap包运行到华为云真机上
3.1 华为云真机使用教程
进入下面这个网址,选择任意一款云真机,我这里选择Pura 80作为演示。点击开始测试,点击确定,耐心等待初始化设备。




可以看到,这个时候华为云真机已经正常显示了。

3.2 运行Hap包到云真机
点击框中的地方,选中我们看看打包出来的Hap包,点击打开。可以看到华为云真机已经正常运行了我们打包出来的Hap包了。温馨提示:这个华为云真机是有免费的使用时长的,大概是300分钟,建议大家先跑安卓端,查看效果是否符合自己预期,当达到自己期望的效果了,再去鸿蒙端打包Hap包出来。



感谢大家的观看,创作不易,尤其是这篇文章,我写了又改,改了又写,写完后尝试是否能复刻出来,来来去去花了几个小时,希望大家点个免费的赞吧!~您的支持将是我创作的动力。
最后,欢迎加入开源鸿蒙跨平台社区:
https://openharmonycrossplatform.csdn.net
更多推荐




所有评论(0)